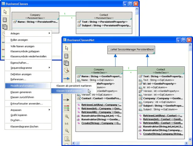
(openPR) Mit der jetzt veröffentlichten Version 6.0 des Entwicklungswerkzeugs objectiF stellt die Berliner microTOOL GmbH die Weichen für Model-driven Development (MDD). Die neue Version bietet die technischen Voraussetzungen, um plattformunabhängige UML-Modelle automatisch in plattformspezifische Modelle der Softwarearchitektur einschließlich Code zu transformieren. Das Automatisierungspotenzial von MDD kann durch die Einbindung von Frameworks wie Struts, JBoss, Hibernate, Gentle oder Quantum in das Werkzeug weiter erhöht werden.
Die neue Version von objectiF schafft die Grundlagen für die technische Integration von Frameworks. Denn in Struts, JBoss, Hibernate, Gentle, Quantum & Co. steckt – kombiniert mit dem Entwicklungswerkzeug – die Chance, die Software-Entwicklung nachhaltig zu beschleunigen. Das Prinzip dahinter: Bei der Modelltransformation generiert das Entwicklungswerkzeug Implementierungsklassen, die gleichzeitig anwendungsspezifische Spezialklassen der Superklassen eines Frameworks sind. Die Anwender des Werkzeugs können auf diese Weise den stabilen Entwurf und die ausgereifte Implementierung eines Frameworks nutzen, ohne sich in alle Details des Frameworks einzuarbeiten.
Um Model-driven Development auch auf komplexe, reaktive Systeme anwenden zu können, wurde das Werkzeug um Features zur Verhaltensspezifikation erweitert. Ein besonderes Highlight sind die neuen Zustandsautomaten. Sie enthalten jetzt alle Ausdrucksmittel, die die UML 2.0 für die Modellierung des dynamischen Verhaltens eines Systems vorsieht. Dazu gehören die Definition von Pseudozuständen, die Modellierung von Parallelität mit Regionen, der Entwurf von Zustandshierarchien mit zusammengesetzten Zuständen und die Wiederverwendung von Zustandsautomaten.
Die neue Version von objectiF ist in drei Varianten verfügbar: als Eclipse Edition für die Java-Entwicklung, als Visual Studio .NET Edition für die .NET-Entwicklung und als Enterprise Edition für die Java-, .NET- und C++-Entwicklung. Kostenlose Personal Editions von allen drei Varianten können unter www.objectiF.de/Download heruntergeladen werden.
***
Die microTOOL GmbH wurde 1984 in Berlin gegründet. Heute ist microTOOL ein führender deutscher Anbieter von Tools für die Softwareentwicklung und das IT-Projektmanagement. Europaweit setzen über 1.200 Unternehmen – mit mehreren 10.000 Anwendern – unsere Werkzeuge objectiF und case/4/0 für die modellbasierte Softwareentwicklung und in-Step für Projekt-, Anforderungs- und Konfigurationsmanagement ein. Unsere Kunden sind Unternehmen aus allen Branchen und jeder Größe, die eines gemeinsam haben: Software ist ein wesentlicher Teil ihrer Produkte und Dienstleistungen.







