(openPR) Ettlingen, 26. Januar 2011 - Mit seinem ausgebauten Business Process Management (BPM) kommt der ERP-Spezialist für den Mittelstand oxaion dieses Jahr zur CeBIT nach Hannover (1.-5.3.2011, Halle 5, Stand C28). Bei der Modellierung von Geschäftsprozessen stehen diverse Funktionserweiterungen zur Verfügung, die den Anwender bei der Arbeit mit dem ERP-System künftig noch schneller und effizienter durch die Software führen. Außerdem neu: Zahlreiche Beispielprozesse erleichtern den Einstieg in das BPM und liefen Anregungen und Grundlagen für die Ausgestaltung der eigenen Abläufe.
Mit dem integrierten BPM der ERP-Software oxaion können Unternehmen ihre individuellen Geschäftsprozesse grafisch modellieren, das System setzt diese anschließend automatisch um. Arbeiten die Anwender im ERP, sprich: sie führen die Geschäftsprozesse aus, leitet die Software sie dabei durch die Abläufe. oxaion sorgt dafür, dass immer die Masken, Programme und Funktionen auf den Bildschirm kommen, die für den nächsten Schritt erforderlich sind.
Die aktuellen Neuerungen des BPM erlauben eine weitere Optimierung dieser Prozesse. So können Anwender jetzt beispielsweise Abläufe aufgrund von Ereignissen automatisch starten lassen - sei es durch einen Mailbox-Eintrag, eine Fehlermeldung, eine Statusänderung oder eine Fristüberschreitung. Und auch Reports und E-Mails werden künftig bei der Prozessmodellierung berücksichtigt: Führt ein Mitarbeiter im ERP eine bestimmte Aufgabe aus, wird automatisch der zugehörige Report geöffnet, beispielsweise der aktuelle Statusbericht eines Projekts. Zu den weiteren neuen Funktionen zählt das gezielte Ansteuern von Feldern: Wird der Anwender bei einer Tätigkeit aufgefordert, ein bestimmtes Feld am Bildschirm zu prüfen oder zu ändern, positioniert sich das Programm direkt auf dieses Feld.
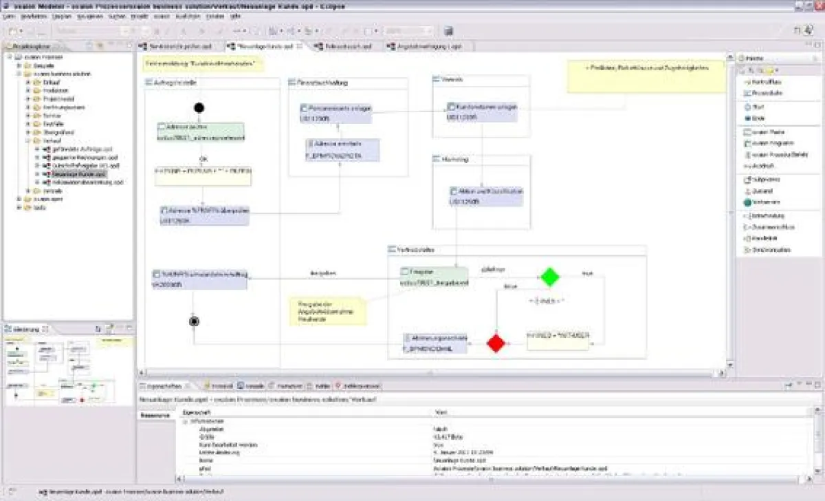
Um den Nutzern Anregungen zu geben und die verschiedenen Möglichkeiten aufzuzeigen, wie Prozesse gestartet, gestaltet und gesteuert werden können, hat oxaion sein BPM jetzt außerdem mit zahlreichen Beispielprozessen ausgestattet. Bei der "Kundenneuanlage" etwa wird der Anwender durch den Ablauf geführt, der bei der Übernahme eines Angebots in einen Auftrag nötig wird, weil der Kundenstamm fehlt. Durch die entsprechende Fehlermeldung startet der BPM-Prozess, der von der Adressprüfung über die Pflege der Stammdaten bis hin zum Marketing reicht. Mit Freigabe durch eine autorisierte Person (z.B. den Vertriebsleiter) kann die Übernahme des Angebots in einen Auftrag fortgesetzt werden. Weitere Beispielprozesse beschäftigen sich mit dem Austausch eines Teils in sämtlichen Stücklisten, der Angebotsverfolgung oder der Prüfung eines Serviceberichts.
Die oxaion ag auf YouTube: www.youtube.com/oxaion
Das integrierte BPM von oxaion im YouTube-Video: www.youtube.com/oxaion#p/a/u/1/Tf4YS78BKR4
oxaion auf der CeBIT 2011, Hannover, 1. bis 5. März 2011, Halle 5, Stand C28













