(openPR) Als die Griwe Innovative Umformtechik GmbH stark expandierte, entschloss sich das Unternehmen, seine Eingangsrechnungsprüfung zu automatisieren. Seit November 2008 ist die DMS-Lösung clarc xControl Invoice for SAP im Einsatz, die von der Stuttgarter CTO Balzuweit KG geplant, konzipiert und eingeführt wurde.
Die Griwe Innovative Umformtechnik GmbH ist ein Unternehmen der internationalen Gestamp-Gruppe und liefert Fahrzeug-, Achs- und Sicherheitskomponenten an namhafte Automobilhersteller und Zulieferanten auf der ganzen Welt.
„Unser Wachstum führte zu starkem Arbeitsaufkommen, das wir in der Administration mit dem vorhandenen Mitarbeiterstamm bewältigen wollten. Daher brauchten wir vor allem für die automatisierte Eingangsrechnungsbearbeitung ein Dokumentenmanagementsystem, das wir in unser SAP integrieren konnten“, erklärt Monika Keil, bei Griwe verantwortlich für IT und Controlling.
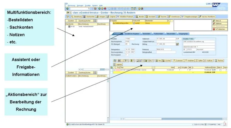
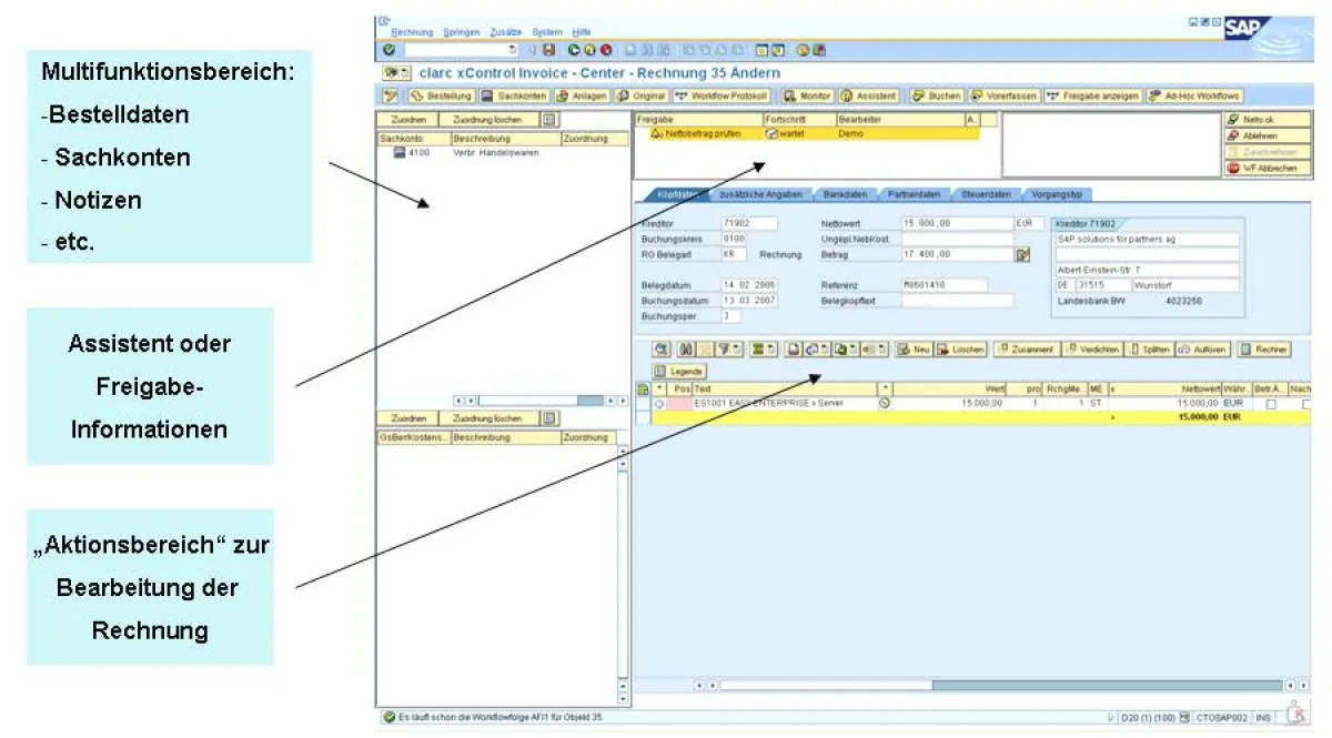
Um die rund 1.000 Eingangsrechnungen pro Woche zu bewältigen, setzte Griwe auf die Lösung clarc xControl Invoice des Stuttgarter DMS-Spezialisten CTO Balzuweit KG. Seit November 2008 läuft clarc xControl bei Griwe und automatisiert das Scannen, die Extraktion von Rechnungen, die Validierung und Übergabe an SAP.
Keine Papierrechnungen und Kopien, kein endloses Suchen und Freigeben, weniger Fehler aufgrund der medienbruchfreien Datenübernahme aus den Originaldokumenten – das sind im Wesentlichen die täglich spürbaren Vorteile der neuen clarc xControl Lösung.
Besonders beachtenswert ist dabei das zeitliche Einsparpotenzial: Nach Aussage von Monika Keil konnte Griwe hier rund 85 Prozent erreichen.










