(openPR) Im August hat Intersnack, Deutschlands Marktführer für Salzgebäck, den Stuttgarter Daten-Management-Spezialisten CTO Balzuweit KG damit beauftragt, für die automatisierte Eingangsrechnungsbearbeitung die selbst entwickelte Software-Suite clarc xControl Invoice for SAP einzuführen. Projektstart ist Ende September, im März 2010 soll der unternehmensweite Rollout abgeschlossen werden.
Die Intersnack Knabber-Gebäck GmbH & Co. KG ist u.a. mit den Marken „Chio“, „funny-frisch“, „Pombär“ und „goldfischli“ Deutschlands Marktführer im Bereich salzige Snacks. Das Unternehmen beschäftigt rd. 1.500 Mitarbeiter in der Kölner Zentrale, vier Werken und mehr als 20 Niederlassungen.
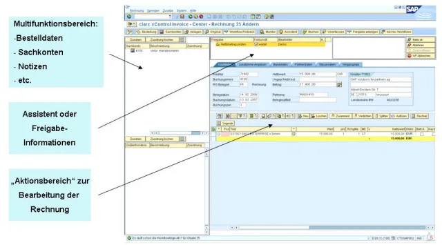
Ziel: Automatisierter Rechnungsdurchlauf
„Insgesamt kommen pro Monat rund 3.500 Rechnungen in den verschiedenen Standorten an, die zügig bearbeitet werden müssen, um zum Beispiel Skonti zu wahren“, erklärt Bernd Fröchtenicht, der bei Intersnack die Abteilung Finanzbuchhaltung und Steuern leitet. Um die Abwicklung der Lieferantenrechnungen vom Scannen, Erkennen und Archivieren über den Freigabe-Workflow bis zur Buchung in SAP nicht nur zu zentralisieren und zu beschleunigen, sondern auch transparenter und sicherer durchzuführen, entschied sich Intersnack für eine Automatisierung des Prozesses.
Lösung: clarc xControl Invoice for SAP
Als Software-Werkzeug wählte Intersnack das CTO-Produkt clarc xControl Invoice for SAP. „Wir haben uns einige Lösungen genauer angesehen, von denen zwei in die Endausscheidung kamen. clarc xControl hat das Rennen gewonnen, weil die Software eine zentrale Übersicht über alle im Unternehmen kursierenden Rechnungen in unserem SAP-System bietet. Zudem ist sie für den Anwender sehr funktional und einfach zu bedienen und ermöglicht schnelle, transparente Auswertungen“, meint Bernd Fröchtenicht. Weitere Überzeugungsargumente lieferte ein Referenzbesuch bei der Griwe Innovative Umformtechnik GmbH, bei der die Software im Praxiseinsatz vorgestellt wurde.
Am 22. September wird das Projekt mit einem Kickoff-Wokshop starten, die Produktivsetzung ist für Ende 2009 geplant, so dass Intersnack ab Januar 2010 mit dem unternehmensweiten Rollout beginnen kann, der bis Ende März 2010 beendet sein soll.








