(openPR) Lösung für IT Lifecycle Management setzt konsequent auf Webtechnologie; Mobile Device Management jetzt voll integriert
Leipzig, 18. September 2014 – Die Version 10 der DeskCenter Management Suite bietet Unternehmen deutlich umfangreichere Möglichkeiten im Software Management. Mit dem von Grund auf neu entwickelten Modul steuern Unternehmen jeder Größe selbst komplexe, virtuelle Umgebungen effizient. Das Fundament hierfür bildet die ebenfalls neue Architektur der Suite, die für die gesamte Kommunikation zwischen Servern und Endgeräten konsequent auf Webtechnologien setzt. Mit dem ab sofort verfügbaren Release schließt DeskCenter zudem die vollständige Integration des Moduls für Mobile Device Management in die Suite ab.
Software sicher bereitstellen
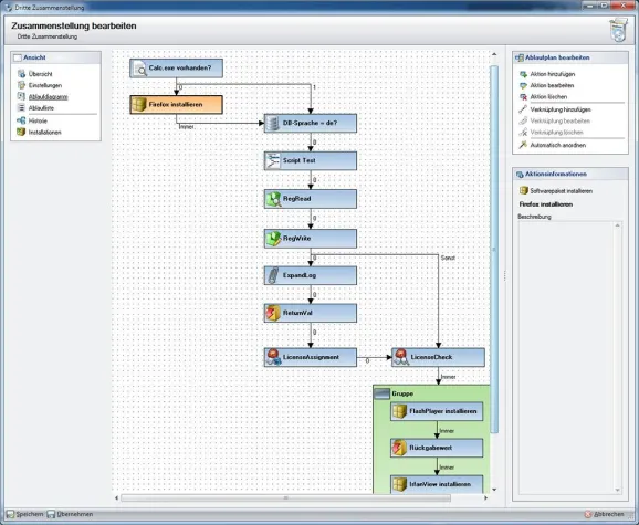
Das neue Software Management ergänzt die reine Verteilung von Software um umfassende Steuerungs- und Verwaltungsmöglichkeiten. Mit Hilfe einer neuen, grafischen Oberfläche definieren IT-Mitarbeiter Workflows für den gesamten Verteilungsablauf. Durch die Visualisierung der einzelnen Schritte wird die Komplexität, die mit verteilten Unternehmensstrukturen einhergeht, im Detail steuerbar: unabhängig davon, ob eine Software in der Cloud, virtuell, als Serveranwendung oder auf dem Endgerät betrieben wird. Pakete und Verteilmethoden lassen sich jetzt flexibel konfigurieren und in beliebigen Kombinationen und Abfolgen mit Skripten, Ablagen, Prüfungen oder Registry-Einträgen zusammenstellen.
Darüber hinaus bietet das Software Management folgende Neuerungen:
* Synchronisation – Die Verteilung von Anwendungen in vielschichtigen Netzwerken wird vereinfacht und beschleunigt. Software-Pakete können zentral konfiguriert und mit einem Klick über mehrere Verteiler ausgerollt werden.
* Historie und Revisionsverwaltung – Für jedes Software-Paket steht eine Revisionshistorie zur Verfügung, die Änderungen an den Prozessen nachvollziehbar macht.
* Statusabfragen – IT-Administrator und Anwender können den aktuellen Status einer Installation jederzeit einsehen, was Nachfragen in der IT überflüssig werden lässt.
* Software-Warenkorb – Über eine Webanwendung haben Mitarbeiter die Möglichkeit, Software online auszuwählen. Der gesamte Prozess von der Bestellung über die Genehmigung bis hin zur Installation am Endgerät läuft voll automatisiert ab.
Neue Kommunikationsarchitektur
Um den Anforderungen komplexer, verteilter IT-Organisationen noch besser gerecht zu werden, hat DeskCenter die Architektur seiner Suite für IT Life Cycle Management von Grund auf neu entwickelt. Damit ist die Lösung jetzt noch sicherer, deutlich schneller und besser skalierbar.
Kern der Architektur ist ein neuer Servermanager für Datenservices und Dienste, der Netzwerk und Datenbank-Server spürbar entlastet und darüber hinaus die Kommunikation von Endgeräten und Servern in Echtzeit ermöglicht. Die Kommunikation erfolgt entweder über SSL oder ein vom Kunden generiertes Zertifikat.
Für die Datenübertragung kommuniziert DeskCenter durchgängig über http / https. Durch die Nutzung von Standards sind Unternehmen weniger angreifbar und die zusätzliche Konfiguration von Firewalls entfällt.
Management mobiler Geräte
Mit dem neuen Release ist das Modul für Mobile Device Management nun vollständig in die DeskCenter Management Suite integriert. Es unterstützt die automatisierte Inventarisierung mobiler Endgeräte wie Tablets und Smartphones und verwaltet alle Informationen zentral im Asset Management. Damit stehen diese Daten auch dem Helpdesk unmittelbar zur Verfügung.
Wie alle Module der DeskCenter Management Suite sind auch das Software Management und das Mobile Device Management einzeln oder in Kombination mit anderen Modulen einsetzbar. Da alle Komponenten der Suite eine einheitliche Datenbasis nutzen, entsteht eine ganzheitliche Sicht auf das IT Lifecycle Management. Dies ermöglicht beispielsweise übergreifende Reports wie eine kombinierte Auswertung von Software- und Lizenz Management.
„Mit dem neuen Release 10 übernimmt DeskCenter erneut die Technologieführerschaft im Markt für Lösungen zum IT Lifecycle Management, denn damit beherrschen IT-Administratoren jetzt und in Zukunft jede Situation sicher und kontrolliert. Mit der Möglichkeit, Verteiler zentral zu erstellen und zu synchronisieren, entsprechen wir einmal mehr den Wünschen unserer Kunden“, erklärt Christoph A. Harvey, Vorstandssprecher, DeskCenter Solutions AG.
Roadshow: verteilt – mobil – virtuell
Interessierten Anwendern in Deutschland und Österreich präsentiert DeskCenter die Neuerungen mit der Veranstaltungsreihe „verteilt – mobil – virtuell“ vor Ort in folgenden Städten:
Berlin: 25.9.2014
Hannover: 2.10.2014
Frankfurt: 9.10.2014
Stuttgart: 16.10.2014
Linz: 21.10.2014
Wien: 23.10.2014
Düsseldorf: 30.10.2014
München: 6.11.2014
Weitere Informationen und Anmeldung zur Roadshow unter: http://www.deskcenter.com/de-DE/Events/allevents/Roadshow2014.aspx








