(openPR) migRaven ermöglicht auf Basis von Neo4j den initialen Aufbau und die Migration
von komplexen und umfangreichen Fileserver-Berechtigungsstrukturen mit minimalem Aufwand.
Berlin, 19. Juni 2013 - Neo Technology, Entwickler von Neo4j, ist eine OEM-Partnerschaft mit der aikux.com development GmbH eingegangen, unter deren Dach ein innovatives Tool für Aufbau und Migration von Berechtigungsstrukturen auf den Markt gebracht worden ist. migRaven wurde auf Basis der Graphdatenbank Neo4j entwickelt und ermöglicht einfache Anpassungen der NTFS-Berechtigungen.
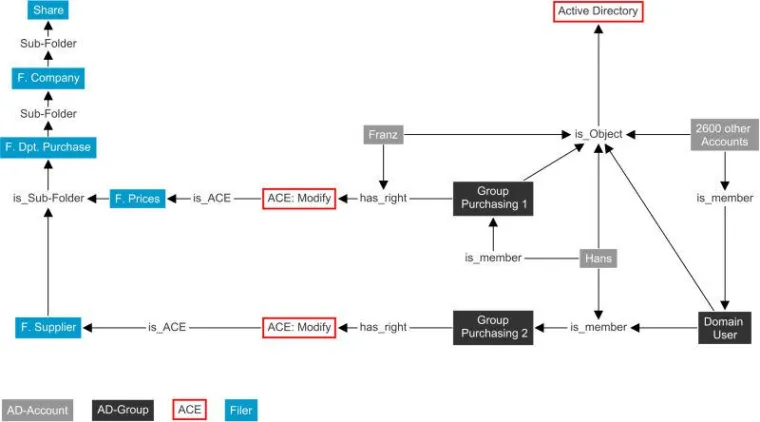
Während die bisher am Markt vorhandenen Lösungen für Fileserver-Aufbau und -Migration auf relationale Datenbanken oder dokumentenbasierte Ansätze (LDAP) ausgerichtet waren, setzt migRaven auf die führende Graphdatenbank Neo4j. Die Möglichkeit, Strukturen und Beziehungen im Graphenmodell zu speichern, bietet signifikante Vorteile bei der Performance: Neo4j ist für Leseoperationen horizontal nahezu linear skalierbar und schafft somit die Voraussetzung für eine Analyse von besonders großen Datenmengen. Cypher als Abfragesprache wiederum ermöglicht ein schnelles Auffinden von Mustern in Graphenstrukturen.
„migRaven schließt eine Lücke bei Fileserver-Aufbau und Migration, denn bisher gab es keine wirklich effizienten Tools, die den Administrator bei dieser komplexen Aufgabe entlasten konnten“, erklärt Thomas Gomell, Geschäftsführer bei aikux.com development GmbH. „Neo4j bildet in dem Zusammenhang ein wichtiges Fundament. Während relationale Datenbanken bei großen Datenmengen schnell an ihre Grenzen stoßen, läuft die Neo4j-Datenbank bei Active Directories jenseits der 50.000 Accounts erst richtig warm.“
Administratoren können sich jetzt mit migRaven einen schnellen Überblick über die effektive Berechtigungssituation auf ihren Fileservern verschaffen und sämtliche Arbeitsschritte vereinfachen; IT-Dienstleister profitieren von standardisierten Verfahren und Workflows. Neben den analytischen Fähigkeiten verfügt migRaven über umfassende administrative Funktionen: So können ganze Shares in einem einzigen Arbeitsschritt neu berechtigt werden, Reorganisationen bzw. Migrationen ganzer Fileserver inklusive Einführung von Berechtigungsworkflows werden so erstmals möglich. Völlig neue Ansätze für Compliance-Fragen und Audits ergeben sich daraus, dass sich User und Gruppen aus dem Microsoft Active Directory (AD) in Bezug auf die Verzeichnisberechtigungen vergleichen lassen.
„Der Einsatz von Neo4j im Zusammenhang mit Berechtigungen zeigt einmal mehr die Vielseitigkeit von Graphdatenbanken“, betont Dirk Möller, Sales Director Central European Region bei Neo Technology. „Die Unterstützung von IT-Administratoren und IT-Dienstleistern beim Datenbankmanagement ist eine wichtige Aufgabe und zusammen mit migRaven.com gehen wir neue Wege, indem unsere innovative Datenbank für eine ganz neuartige Lösung eingesetzt wird.“
Weitere Informationen zu migRaven gibt es unter: http://www.migraven.com/de/00000053/
Weitere Informationen zu Neo4j und Neo Technology migRaven gibt es unter: http://www.neotechnology.com



