openPR Recherche & Suche
Presseinformation

Visual Rules Enterprise Platform 4.7

26.03.201011:06 UhrIT, New Media & Software
Bild: Visual Rules Enterprise Platform 4.7
Visual Rules 4.7
Visual Rules 4.7

(openPR) Immenstaad, 25.03.2010 - Innovations Software Technology GmbH, führender Anbieter im Bereich Business Rules Management-Plattformen und Lösungen für den Finanzsektor, veröffentlicht heute eine neue Version der Visual Rules Enterprise Platform. In Visual Rules 4.7 unterstreichen neue Assistenten und Komfortfunktionen den visuellen und intuitiven Modellierungsansatz.

Business Rules Management für agile Unternehmen
Unternehmen wie die Volkswagen Bank und John Deere managen die Geschäftsregeln z.B. für ihr Credit Risk Rating und die Wartung von Maschinen mit der Business Rules Management Platform Visual Rules. Visual Rules hilft diesen Unternehmen, ihre Systeme dynamisch an neue Anforderungen anzupassen – durch die Fachexperten selbst.

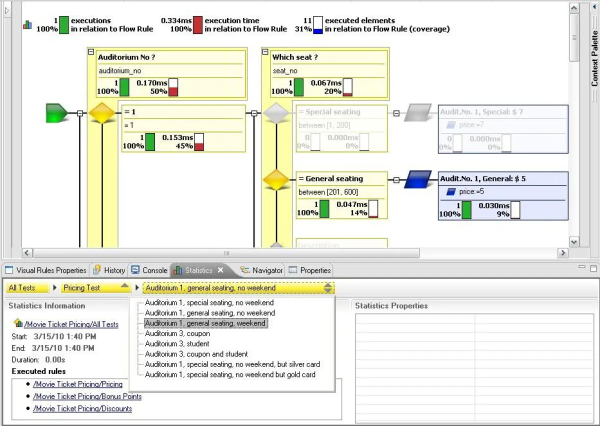
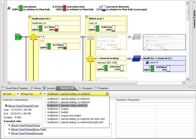
Testergebnisse auf einen Blick
Mit der neuen Statistik-Sicht navigiert der Benutzer bequem durch die Ergebnisse und Statistiken seiner Regeltests. Je nach Navigationsebene werden dabei Statistiken aggregiert oder für einzelne Testfälle angezeigt.


Ein-und Ausgabedaten überblicken
Mit der Version 4.7 werden Ein- und Ausgabedaten von Regel-, Aktions- und Serviceaufrufen direkt im Regel-Editor angezeigt. Neben den einzelnen Werten können auch Datenstrukturen eingegeben und geändert werden.

Neue Assistenten unterstützen
Beim Anlegen von Datenelementen und Aktionen helfen neue Assistenten, die wichtigsten Einstellungen in einem Schritt vorzunehmen. Ein eigener Assistent unterstützt nun auch bei der Einbindung von Java-Methoden als

Visual Rules Funktionen.
Eine New & Noteworthy Übersicht mit allen Neuerungen finden Interessierte auf der Webseite von Innovations.

Visual Rules 4.7 kann kostenfrei und 30 Tage lang getestet werden. Wer nicht selbst testen möchte, kann Visual Rules 4.7 im Webinar am 8. April 2009 kennenlernen: www.innovations.de

Diese Pressemeldung wurde auf openPR veröffentlicht.

Verantwortlich für diese Pressemeldung:

News-ID: 412593
 2272

Kostenlose Online PR für alle

Jetzt Ihren Pressetext mit einem Klick auf openPR veröffentlichen

Jetzt gratis starten

Pressebericht „Visual Rules Enterprise Platform 4.7“ bearbeiten oder mit dem "Super-PR-Sparpaket" stark hervorheben, zielgerichtet an Journalisten & Top50 Online-Portale verbreiten:

PM löschen PM ändern
Disclaimer: Für den obigen Pressetext inkl. etwaiger Bilder/ Videos ist ausschließlich der im Text angegebene Kontakt verantwortlich. Der Webseitenanbieter distanziert sich ausdrücklich von den Inhalten Dritter und macht sich diese nicht zu eigen. Wenn Sie die obigen Informationen redaktionell nutzen möchten, so wenden Sie sich bitte an den obigen Pressekontakt. Bei einer Veröffentlichung bitten wir um ein Belegexemplar oder Quellenennung der URL.

Pressemitteilungen KOSTENLOS veröffentlichen und verbreiten mit openPR

Stellen Sie Ihre Medienmitteilung jetzt hier ein!

Jetzt gratis starten

Weitere Mitteilungen von Innovations Software Technology

Business Rules Management System Visual Rules 5.0: Ab 11. November 2010 verfügbar
Business Rules Management System Visual Rules 5.0: Ab 11. November 2010 verfügbar
Im Fokus stehen web-basierte Regelmodellierung und sichere Regel-Änderungsprozesse Immenstaad, 10. November 2010: Innovations Software Technology GmbH, führender Anbieter im Bereich Business Rules Management-Plattformen und Lösungen für den Finanzsektor, veröffentlicht die Version 5.0 der Visual Rules Suite am 11. November 2010. Visual Rules unterstützt Fachanwender jetzt mit neuen, web-basierten Tools. Neu ist außerdem die umfassende Unterstützung der Regeländerungs-, Test- und Deploymentprozesse. Die Erstvorstellung der Visual Rules Suite…
Raiffeisenlandesbank Oberösterreich mit Basel II Risikomanagement zur Bewertung von Leasing-Vertragspartnern
Raiffeisenlandesbank Oberösterreich mit Basel II Risikomanagement zur Bewertung von Leasing-Vertragspartnern
Immenstaad, 4. November 2009: Die GRZ IT Gruppe hat für die Raiffeisenlandesbank Oberösterreich und ihre Leasingtöchter eine zentrale, web-basierte Basel II Rating-Anwendung erstellt. Auf der Basis der Risk Rating-Plattform von Innovations Software Technology, einem Mitglied der Bosch-Gruppe, ist die Anwendung innerhalb kurzer Zeit entstanden. Seit September 2009 bewerten die zugehörigen Leasingagenturen in den Osteuropäischen Ländern Leasinganträge im Privat- und Geschäftskundensegment mit der Rating-Anwendung. Die GRZ IT Gruppe, einer der …

Das könnte Sie auch interessieren:

Bild: Innovations tritt der Eclipse Foundation bei - Spezialist für Business Rules stärkt Eclipse-KompetenzBild: Innovations tritt der Eclipse Foundation bei - Spezialist für Business Rules stärkt Eclipse-Kompetenz
Innovations tritt der Eclipse Foundation bei - Spezialist für Business Rules stärkt Eclipse-Kompetenz
… Foundation beigetreten ist. Für alle, die auf die Entwicklungsplattform Eclipse und die zahlreichen Erweiterungsplugins setzen, ist das Business Rules Management System (BRMS) Visual Rules der Innovations Softwaretechnologie für die Erstellung und Implementierung von Geschäftsregeln interessant. Eclipse-Nutzer, die das Plugin einsetzen, können zukünftig ihre …
Visual Rules 4: Die nächste Generation des Business Rules Managements – Jetzt am Beta-Programm teilnehmen
Visual Rules 4: Die nächste Generation des Business Rules Managements – Jetzt am Beta-Programm teilnehmen
Immenstaad, 13. Dezember 2007 – Visual Rules ist das einzige Business Rules Management System (BRMS), das einen durchgängigen grafischen Modellierungsansatz bietet. Im Frühjahr 2008 bringt der Hersteller Innovations die Version 4 auf den Markt. Sie kann bereits jetzt als Beta getestet werden. Visual Rules 4 steht für die nächste Generation des BRM: Auf …
Red Hats JBoss Enterprise SOA Platform 5 unterstützt Cloud Computing
Red Hats JBoss Enterprise SOA Platform 5 unterstützt Cloud Computing
Mit einer Vielzahl neuer Funktionen ermöglicht JBoss Enterprise SOA Platform 5.0 die einfache Optimierung von Geschäftsprozessen. München, 22. März 2010 - Red Hat, der weltweit führende Anbieter von Open-Source-Lösungen, liefert ab sofort JBoss Enterprise SOA Platform 5.0 aus und aktualisiert damit sein JBoss Enterprise Middleware Portfolio. Die Lösung …
Visual Rules Enterprise Platform 4.5 - Ab 30. Juni 2009 verfügbar
Visual Rules Enterprise Platform 4.5 - Ab 30. Juni 2009 verfügbar
… Software Technology GmbH, führender Anbieter im Bereich Business Rules Management-Plattformen und Lösungen für den Finanzsektor, wird die Version 4.5 der Visual Rules Enterprise Platform am 30. Juni 2009 veröffentlichen. Visual Rules koordiniert jetzt, dass Änderungen an Geschäftsregeln stets sicher und nachvollziehbar erfolgen. Darüber hinaus können …
Micro Focus unterstützt CICS unter .NET
Micro Focus unterstützt CICS unter .NET
… Damit können jetzt auch Visual-Studio-Entwickler Mainframe-Anwendungen modernisieren. Micro Focus, der führende Anbieter für Modernisierung, Testing und Management von Enterprise-Applikationen, hat eine neue Managed-Code-Komponente für die Mainframe-Migration und Anwendungsmodernisierung vorgestellt. Die Lösung kann auf der Microsoft Application Platform …
Bild: Neue Version des Business Rules Management Systems ‚visual rules’ – Automatische Build Prozesse sorgen für einheitlich hohe Qualität der Geschäftsregeln im TeamBild: Neue Version des Business Rules Management Systems ‚visual rules’ – Automatische Build Prozesse sorgen für einheitlich hohe Qualität der Geschäftsregeln im Team
Neue Version des Business Rules Management Systems ‚visual rules’ – Automatische Build Prozesse sorgen für einheitlich hohe Qualität der Geschäftsregeln im Team
Immenstaad, 24. Oktober 2006 – Die Innovations Softwaretechnologie gibt heute die Version 3.5 des Business Rules Management Systems (BRMS) ‚visual rules’ bekannt. Eine neue Enterprise Funktionalität ergänzt den bereits enthaltenen Rule Server, der ‚visual rules’ SOA-fähig macht. Damit rückt Innovations in den Kreis der Top Player im Business Rules Markt …
Red Hat präsentiert mit Version 5.2 leistungsstarke Updates seiner JBoss-Produkte
Red Hat präsentiert mit Version 5.2 leistungsstarke Updates seiner JBoss-Produkte
Die Updates auf Version 5.2 bei JBoss Enterprise Service Bus, JBoss Enterprise Data Services und JBoss Enterprise Business Rules Management System bieten ausgereifte Funktionen für Complex Event Processing und ermöglichen Unternehmen ein vorausschauendes Handeln. München, 12. Oktober 2011 – Red Hat, der weltweit führende Anbieter von Open-Source-Lösungen, …
Bild: Business Rules Management - Visual Rules 4.2 ab heute verfügbarBild: Business Rules Management - Visual Rules 4.2 ab heute verfügbar
Business Rules Management - Visual Rules 4.2 ab heute verfügbar
Immenstaad / Chicago, 7. August 2008 – Die Innovations Softwaretechnologie gibt heute die Version 4.2 des Business Rules Management Systems Visual Rules bekannt. Sie unterstützt die Plattform Eclipse 3.4. Neue Features wie ein Regelabhängigkeitsgraf ermöglichen dem Fachanwender, seine Geschäftsregeln intuitiv zu erstellen, zu verwalten und in dynamischen …
Bild: Business Rules Management Platform - Neu - Visual Rules 4.3 mit zentralem Regel-RepositoryBild: Business Rules Management Platform - Neu - Visual Rules 4.3 mit zentralem Regel-Repository
Business Rules Management Platform - Neu - Visual Rules 4.3 mit zentralem Regel-Repository
Immenstaad / Chicago, 19. November 2008 – Die Innovations Softwaretechnologie gibt heute die Version 4.3 der Business Rules Management Platform Visual Rules bekannt. Schwerpunkt dieses Releases ist der Team Server, der als zentrales Regel-Repository das teambasierte Management von Geschäftsregeln unterstützt. Business Rules Management für agile Unternehmen …
Business Rules Management System Visual Rules 5.0: Ab 11. November 2010 verfügbar
Business Rules Management System Visual Rules 5.0: Ab 11. November 2010 verfügbar
… Volkswagen Bank und John Deere managen die Geschäftsregeln z.B. für ihr Credit Risk Rating und die intelligente Maschinensteuerung mit der Business Rules Management (BRM) Platform Visual Rules. Visual Rules hilft diesen Unternehmen, ihre Business Anwendungen dynamisch an neue fachliche Anforderungen anzupassen – durch die Fachexperten selbst. Visual Rules 5.0 …
Sie lesen gerade: Visual Rules Enterprise Platform 4.7