(openPR) Schnell ist es passiert: Ein Rechnerabsturz, ein Stromausfall oder ein Virus genügen und schon ist die Arbeit eines Tages oder sogar von Wochen verloren. Bei privaten Daten ist es oft nur sehr ärgerlich und der Aufwand für die Neuerstellung bloß verlorene Zeit. Doch vor allem bei geschäftlichen Daten bedeutet ein Datenverlust nicht selten einen großen zeitlichen und finanziellen Verlust.
Dass Datensicherungen regelmäßig durchgeführt werden sollten, ist zwar allgemein bekannt aber Umfragen ergeben dass mehr als jeder zweite Anwender diese Notwendigkeit sträflich vernachlässigt. Die Durchführung von Datensicherungen wird von vielen Computerbenutzern als eine lästige und unproduktive Tätigkeit empfunden. Schuld daran sind nicht selten komplizierte, unsichere oder schleichend langsam arbeitende Backupprogramme.
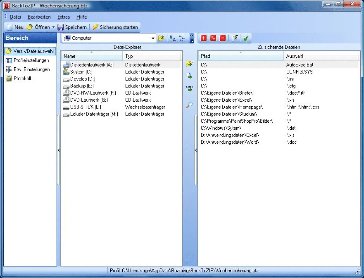
Datensicherung übersichtlich, schnell und sicher
Genau hier setzt BackToZIP an! - Entwickelt von Mathias Gerlach (aborange.de) aufgrund massiver Unzufriedenheit mit existierenden Backupprogrammen, hat es sich der Entwickler zur Aufgabe gemacht, eine Backuplösung zu entwerfen die zwei als unvereinbar geltende Anforderungen unter einen Hut bringt: Einfachste Bedienbarkeit bei Unterstützung auch von Profis geforderter Funktionen - und dies gepaart mit einem schnellen und vor allem zuverlässigen Sicherungsverfahren.
Das Ergebnis dieses Vorhabens ist die Software BackToZIP, die mittlerweile bei mehreren Tausend privaten und gewerblichen Anwendern täglich erfolgreich im Einsatz ist.
Der Erfolg von BackToZIP dürfte vor allem darauf zurückzuführen sein, dass sich die »Arbeit« mit der Software ausgesprochen einfach gestaltet: Man wähle komplette Verzeichnisse, einzelne Dateien und/oder beliebige Dateitypen aus, lege das Backup-Ziel fest und schon kann die Sicherung beginnen!
Höchstmögliche Kompatibilität durch bewährtes ZIP-Format
Als Dateiformat für die Sicherung wurde das bekannte ZIP-Format gewählt, welches zahlreiche Vorteile gegenüber nicht standardisierten, herstellereigenen Formaten hat: Neben der Tatsache, dass der Zugriff auf die Sicherung mittels verbreiteter ZIP-Tools oder dem Windows Explorer möglich ist, bietet das Format eine perfekte Kombination aus starker Kompression und hoher Sicherungsgeschwindigkeit.
BackToZIP unterstützt dabei sowohl das traditionelle ZIP-Format als auch das neue 64-Bit-ZIP-Format, welches die Erstellung von Archiven mit unbegrenzter Dateianzahl und Größe erlaubt!
Trotz der übersichtlichen Bedienung stehen in BackToZIP zahlreiche leistungsfähige Funktionen zur Verfügung die selbst Profis rundherum zufrieden stellen:
So kann z.B. die Dateiauswahl anhand des Dateiänderungsdatums oder des Archivbits erfolgen und weit reichende Ausnahmelisten definiert werden. Des Weiteren können Sicherungsarchive in mehrere Dateien aufgeteilt und auf mehrere Datenträger verteilt werden. Auch die Erstellung selbstentpackender Archive und ein Passwortschutz werden unterstützt. Selbstverständlich kann auch ein Sicherungsbericht erstellt und gespeichert werden.
Zeitgesteuerte Sicherung
Damit Sicherungen nicht vergessen werden, können Backups mittels des mitgelieferten aborange Scheduler oder des in Windows integrierten Taskplaners zeitgesteuert automatisch durchgeführt werden. Der Anwender hat dabei die Wahl, ob die Sicherungen bei jedem Rechnerstart, beim Herunterfahren von Windows, einmal täglich oder ein- oder mehrmals pro Woche bzw. Monat erfolgen sollen.
Volle Kompatibilität zu Windows Vista
Neben der vollen Vista-Kompatibilität wurde mit der Version 8.50 die Benutzeroberfläche neu gegliedert und zahlreiche Sicherheitsfunktionen integriert. Diese bewahren den Anwender noch besser vor Fehlbedienungen und erlauben eine zuverlässige Datensicherung.
Anwender, die Ihre Sicherung lieber in unkomprimierter Form durchführen möchten, können auf das Schwesterprogramm BackToFile zurückgreifen. Dieses bietet einen BackToZIP ähnlichen Funktionsumfang; mit dem Unterschied, dass die Sicherungsdateien nicht in einem ZIP-Format sondern einzeln im Ursprungsformat abgelegt werden.
Die mit 25 Euro (Privatlizenz) bzw. 50 Euro (Firmenlizenz) ausgesprochen preisgünstigen Anwendungen werden als Shareware vertrieben. Dies bedeutet, dass BackToZIP und BackToFile vier Wochen lang kostenlos auf Herz und Nieren getestet werden können. Der Anwender kann sie nach Ablauf dieser Frist entweder löschen oder zeitlich unbefristete Lizenzen erwerben.
Die aktuelle Programmversion kann kostenlos heruntergeladen werden: http://www.aborange.de/products/backtozip.php
Pressekontakt:
aborange.de
Mathias Gerlach
Ahornweg 19
35435 Wettenberg
Deutschland
Tel.: 0641 87780362
Fax: 01212 584251864 (0,12 €/Min. DTAG)
http://www.aborange.de
Firmenportrait:
aborange.de ist der gemeinsame Webauftritt der beiden nebenberuflichen Softwareentwickler Mathias Gerlach und Jochen Milchsack.
Mathias Gerlach arbeitet seit 1996 auch hauptberuflich als Softwareentwickler bei einem mittelständischen Softwareunternehmen. Er ist zuständig für die Entwicklung mehrerer Softwarelösungen für Bank- und Industriekunden.
Auch Jochen Milchsack arbeitete dort längere Zeit hauptberuflich als Softwareentwickler und war u. A. für die Entwicklung eines Moduls zur Datenbankadministration zuständig. Heute lehrt er die Fächer Mathematik, Physik und Informatik in der Mittelstufe.
Bereits seit 1995 entwickeln wir nebenberuflich Shareware und Freeware und übernehmen auch Individualentwicklungsaufträge. Wir sind Mitglied der Shareware-Autoren-Vereinigung SAVE sowie Microsoft-Partner um schnell auf aktuelle Entwicklungen reagieren zu können.
Die drei obersten Ziele unserer Softwareentwicklung sind:
Maximaler Nutzen für eine breite Anwenderschicht
Einfache Bedienbarkeit
Hohe Datensicherheit













