(openPR) Die Energiedienst Holding AG und ED Netze GmbH entscheiden sich für den Einsatz von K3V energy aus dem Hause K3V Solutions AG in Urbar.
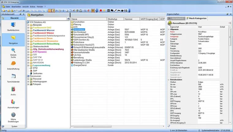
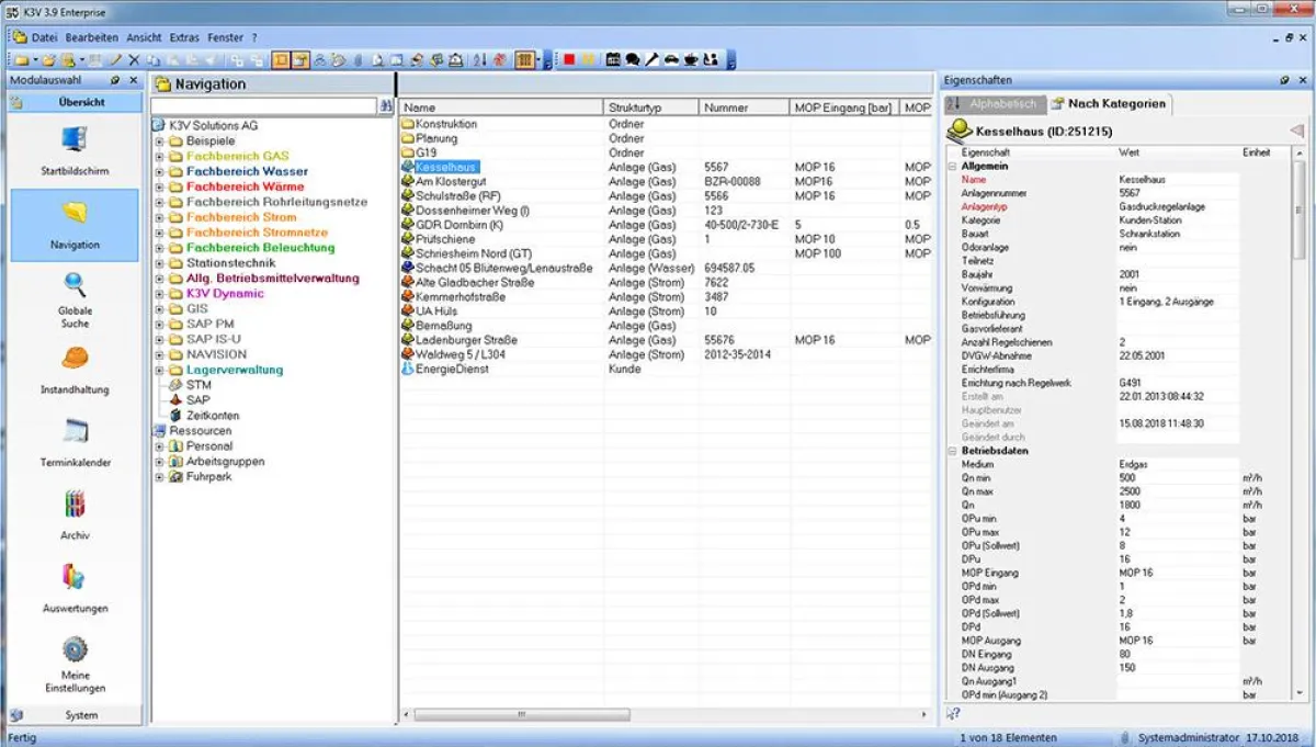
Nach einem umfassenden Ausschreibungsverfahren entscheiden sich das deutsch-schweizerische Unternehmen Energiedienst Holding AG und der Netzbetreiber ED Netze GmbH für den Einsatz von K3V energy als zentrales Managementsystem für den Netz- und Kraftwerksbetrieb.
Im Rahmen der K3V Einführung sollen bestehende Daten aus verschiedensten Vorsystemen in einem zentralen Betriebsmittelinformationssystem (BIS) zusammengeführt und verwaltet werden. Diese Daten bilden die Grundlage für ein vollständiges Instandhaltungsplanungs- und Steuerungssystem (IPS). Die Aufteilung in die Aufgaben Arbeitsplanung, -vorbereitung, -steuerung und -nachbereitung führt dabei zu einer nachhaltigen Optimierung der Arbeitsabläufe (Prozesse) der täglichen Tätigkeiten und Maßnahmen des Betriebs in beiden Unternehmen.
Die Energiedienst Holding AG mit Sitz in Laufenburg (Schweiz) ist ein deutsch-schweizerisches Energieversorgungsunternehmen, das in Südbaden und der Schweiz elektrischen Strom erzeugt. Der Bereich Produktion betreibt derzeit 4 große Rheinkraftwerke sowie 14 laufende und in Bau befindliche Kleinkraftwerke.
Die ED Netze GmbH ist der Netzbetreiber für Südbaden. Sie gehört zur Unternehmensgruppe der Energiedienst Holding AG. ED Netze sorgt für eine sichere Stromversorgung von etwa 300.000 Netzkunden. Das Netzgebiet umfasst im Westen die Region südlich von Freiburg bis zum Hochrhein und reicht im Osten nördlich von Villingen-Schwenningen bis zum Bodensee.



