(openPR) Stuttgart, 18.Juli 2006 – Beim erstmalig in Deutschland ausgetragenden Livevergleich führender Portallösungen bewies abaXX gegen IBM und Bea Systems seine Stärken in der schnellen und vollständigen Umsetzung eines geforderten Szenarios. Als einziges Unternehmen schaffte es abaXX innerhalb von nur 4 Stunden einen kompletten Bewerbungs- und Einstellungsprozess live zu implementieren und anzupassen. Neben den genannten Unternehmen wurden von Seiten des Veranstalters auch alle anderen wichtigen Anbieter von Portallösungen eingeladen, sich diesem Live-Contest zu stellen.
Im Rahmen des vom IT-Verlag in München organisierten Kongresses „Unternehmensweite Portale“ traten im so genannten Life-Szenario die namhaftesten Softwarehersteller für Portallösungen abaXX, IBM und Bea Systems zu einem direkten Vergleich ihrer Produkte an. Dabei mussten alle teilnehmenden Anbieter bis zur Präsentation am späten Nachmittag einen erst am morgen vorgestellten Geschäftsprozess mit ihren Werkzeugen umsetzen.
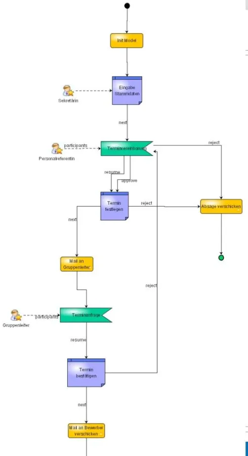
Zur Vorbereitung auf diesen Praxistest erhielten die Anbieter entsprechend nur ein Unternehmensprofil und ein Corporate Design für ein Internet- und Intranetauftritt der virtuellen Firma corpus care. In der exemplarisch entwickelten Aufgabenstellung ging es letztlich um die umfassende elektronische Unterstützung des Geschäftsprozesses Personaleinstellung im Rahmen eines Mitarbeiterportals. Ausgangspunkt des Prozesses war der Eingang einer Bewerbung. Von da an ging es um die Unterstützung des Wechselspiels zwischen Fach- und Personalabteilung. Zuletzt war auch die konkrete Einstellung des erfolgreichen Bewerbers bis hin zur Steuerung seines ersten Arbeitstags anhand einer Aufgabenliste im Mitarbeiterportal abzubilden.
In der anschließenden Live-Präsentation konnten alle Hersteller Ihre Stärken einem fachkundigen Publikum vorstellen. abaXX Enterprise Portal war das einzige Produkt, das den kompletten Prozess funktionsfähig abbildete. Zudem demonstrierte abaXX als einziges Unternehmen eine Änderung des Prozesse „vor laufender Kamera“ und konnte so den Nutzen eines Portals für die Agilität und Wettbewerbsfähigkeit eines Unternehmens mehr als verdeutlichen. Basis für diesen besonderen Erfolg ist die übersichtliche Struktur ihrer Lösung, die sich auf die wesentlichen Funktionen beschränkt und vollständig integriert ist.
IBM machte durch die exemplarische Präsentation des Werkzeuges „Portlet Factory“ deutlich, dass es professionelle Lösungen bereithält um alle wesentlichen Anforderungen an die Portalentwicklung abzudecken. BEA zeigte ihre grafische BPM-Umgebung, die nicht nur unterschiedliche Modellierungssprachen „spricht“, sondern auch in Richtung der finalen Anwendung offen ist für die marktbeherrschenden Standards .NET und Java/J2EE. Keiner der beiden Anbieter war jedoch in der Lage das geforderte Szenario live umzusetzen.
Im Zusammenhang mit der gesamten Vorstellung erhielten die Teilnehmer einen sehr guten Einblick in den jeweiligen Implementierungsaufwand. Dies wiederum war ein sehr wertvoller Hinweis auf die immer wieder mit Recht gefürchteten Folgekosten einer Softwareeinführung. Spätestens dieser Nutzen war die Grundlage für das insgesamt positive Urteil des Organisationsteams, der Teilnehmer und auch der Anbieter über das Live Szenario. Life-Szenarios sind in den wettbewerbsorientierten USA durchaus so üblich wie eine Industriemesse in Deutschland. Die positive Resonanz in München zeigt, dass diese im wahrsten Sinne des Wortes praktische Präsentation auch hierzulande ein Standard sein sollte.
abaXX Technology AG, Forststr. 7, 70174 Stuttgart, Tel.: 0711/61416 0, Fax: 0711/61416 1111, E-Mail:












